

Flux de travaux › Utilisation de la méthode de modèle pour le contrôle de flux de travaux › Flux de travaux basé sur une tâche ou un événement › Flux de travaux au niveau événement › Diagramme de contrôle au niveau événement
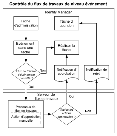
Diagramme de contrôle au niveau événement
Le diagramme suivant présente l'interaction entre CA Identity Manager et le serveur de flux de travaux lorsqu'un processus de flux de travaux classique de niveau événement est lancé.

Informations complémentaires :
Diagramme de contrôle au niveau tâche
Copyright © 2014 CA.
Tous droits réservés.
 
|
|